应用介绍
软件介绍
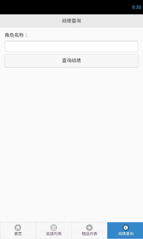
嗯,反正最近我在用300英雄盒子,真心觉得这个应用挺不错的!它能实时更新关于300英雄的新闻和活动,省得我每次都去官网查资料了。尤其是战绩查询功能,让我随时了解自己的表现,找出不足之处。这个盒子里的英雄和物品列表也很详细,无论是新手还是老玩家,都能轻松选择合适的角色。总之,用起来很方便,能提升游戏体验,值得大家试试!
软件特色
能实时获取300英雄的新闻和活动,省得我还要去官网查找
热门游戏相关应用推荐
手机游戏助手类应用
实时获取最新游戏动态
玩家社区互动版块
战绩查询功能让我随时掌握自己的游戏表现
详细的角色与物品信息
使用指南
学习难度
上手非常简单,新手几分钟就能搞定基本操作。建议多看看里面的功能介绍,慢慢熟悉就行。
使用技巧
• 多利用战绩分析功能,及时调整自己的玩法
• 避免过度依赖其他渠道的信息
• 定期查看活动,抓住获取奖励的机会
常见问题
• 新手可能不知道如何有效使用战绩查询功能
• 偶尔会遇到数据更新延迟的问题,但很快就解决了
• 如果崩溃的话,可以尝试重启应用或清理缓存
相关推荐
软件截图
历史版本
本类排行
-
1
![砸罐子2 Can Knockdown 2]()
砸罐子2 Can Knockdown 2
休闲益智 / 52.29MB
详情 -
2
![在水医方药店端v1.2.0最新版]()
在水医方药店端v1.2.0最新版
生活实用 / 44.21MB
详情 -
3
![轻松学跳舞最新版]()
轻松学跳舞最新版
旅游出行 / 30.89MB
详情 -
4
![和平精英白菜多功能辅助]()
和平精英白菜多功能辅助
生活实用 / 22.73MB
详情 -
5
![小猪佩奇爱整理]()
小猪佩奇爱整理
休闲益智 / 37.31MB
详情 -
6
![智慧潍科]()
智慧潍科
办公学习 / 52.97MB
详情 -
7
![真实公路摩托锦标赛2020]()
真实公路摩托锦标赛2020
体育竞技 / 324.49MB
详情 -
8
![有猿医学mit]()
有猿医学mit
办公学习 / 95.23MB
详情 -
9
![移动工具箱]()
移动工具箱
系统工具 / 22.68MB
详情 -
10
![数字鹿苑政务服务]()
数字鹿苑政务服务
生活实用 / 47.09MB
详情




